Повышение эффективности воронки продаж: Автоматизация и Реактивация Продаж в Битрикс24
Часть 1 — Реактивация отказов
Битрикс24, как мощный инструмент автоматизации бизнес-процессов, предоставляет компаниям возможность эффективно управлять множеством операций. Особое внимание заслуживает встроенный в систему блок управления отношениями с клиентами (CRM). Своим опытом работы с Битрикс24, мы выделили три ключевых инструмента, способных существенно улучшить результативность продаж.
ТОП-3 Инструментов:
- Реактивация отказов;
- Реактивация клиентов;
- Контрольные точки на этапах продаж.
Адаптация Инструментов под Конкретные Потребности:
Важно отметить, что эти инструменты могут быть успешно адаптированы под различные сферы деятельности и размеры компаний. Например, в B2C продажах важно акцентировать внимание на коммуникации с клиентами, в то время как в проектных продажах, где сделки могут протекать годами, необходимо корректно выбирать периоды реактивации.
Цель этой статьи — предоставить механизмы и алгоритмы работы с инструментами, а не ТЗ по настройке. Внедрение и оптимизация этих инструментов в Битрикс24 требуют внимательного подхода и адаптации под уникальные потребности каждой компании.
Реактивация отказов
Максимизация Результативности в Бизнесе: Эффективная Реактивация Отказов
Зачем реактивация?
Реактивация отказов в контексте воронки продаж в Битрикс24 представляет собой стратегию повторного обращения к потенциальным клиентам, которые изначально отклонили предложение или не завершили сделку. Этот инструмент направлен на увеличение вероятности успешного завершения сделок и максимизацию результативности бизнеса. Давайте разберем основные моменты и этапы механизма реактивации отказов.
В мире бизнеса привлечение клиентов – это серьезная задача.
Лиды могут появляться различными способами: холодные звонки, реклама, и многие другие. Каждый поток клиентов, однако, обходится компании определенной суммой: зарплаты сотрудникам, рекламные бюджеты, комиссии агентам, и так далее.
Каждый новый лид стоит своих денег.
Невозможно избежать отказов:
На пути к успешным продажам невозможно избежать отказов. Этот инструмент позволяет повторно подходить к отклоненным сделкам. После выявления причины отказа и установки оптимального времени, процесс реактивации запускается автоматически. Важно правильно настроить периоды реактивации в зависимости от характера бизнеса: в проектных продажах сделки могут растягиваться на годы, в то время как в оптовых продажах все может разрешиться в течение нескольких дней.
В ходе взаимодействия с клиентами отказы становятся неизбежной частью процесса продаж. Сделать 10 успешных продаж из 10 практически невозможно. Отказы могут возникнуть на любом этапе: от первого обращения до заключения сделки.
Что мы имеем?
1. Входящий поток лидов:
- Привлечение клиентов различными способами, такими как холодные звонки и реклама.
- Каждый новый лид обходится компании определенной суммой зарплаты, бюджеты на рекламу, комиссии агентам и др.
2. Затраты на лиды:
- Каждый новый лид представляет собой определенные издержки, их назовем «N».
3. Отказы по лидам/сделкам:
- Невозможность совершить каждую продажу, что приводит к отказам на различных этапах.
Этого достаточно для первого инструмента: реактивации отказов. Этот инструмент позволяет повторно проработать отклоненные сделки и увеличить вероятность их успешного завершения.
Как работает механизм реактивации?
Детальные этапы настройки и внедрения инструмента в продажах
1. Отказы подлежащие реактивации:
Идентификация отказов, подлежащих реактивации, является первым этапом внедрения механизма повторной работы с отклоненными сделками в процесс продаж. Этот этап включает в себя несколько ключевых шагов:
- Систематический анализ отказов:
- Производится анализ всех отказов, которые возникли на различных этапах воронки продаж. Это может включать в себя изучение данных из CRM-системы, журналов звонков, электронной почты и других источников взаимодействия с клиентами.
- Классификация причин отказов:
- Каждый отказ подвергается классификации с учетом причин, по которым клиент отклонил предложение. Примеры причин могут включать в себя недостаточную информацию, высокую цену, отсутствие необходимости, сроки исполнения и др.
- Оценка потенциала повторной проработки:
- Каждый отказ оценивается с точки зрения возможности успешной повторной проработки. Это включает в себя анализ того, насколько изменения или коррекции могут повлиять на положительный результат.
- Установка критериев повторной проработки:
- Определяются конкретные критерии, по которым решается, стоит ли включать отказ в программу реактивации. Это может включать в себя факторы, такие как потенциальная выгода от сделки, текущая загруженность отдела продаж, актуальность информации о клиенте и другие аспекты.
- Разработка системы меток или тегов:
- В CRM системе или инструменте управления продажами вводятся метки или теги, которые помогут отмечать отказы, подлежащие реактивации. Это может облегчить дальнейшую автоматизацию процесса.
- Учет особенностей бизнеса:
- Важно учитывать особенности конкретного бизнеса при идентификации отказов. Например, в некоторых отраслях сделки могут иметь долгий цикл, и отказы могут быть временными или зависеть от конкретных обстоятельств.
2. Ожидание N дней (месяцев):
Этап «Ожидание N дней (месяцев)» в контексте реактивации отказов представляет собой установку временного интервала, в течение которого клиент, отклонивший предложение ранее, не будет повторно обрабатываться. Этот временной отсрочки имеет несколько ключевых аспектов:
- Определение оптимального временного интервала:
- Необходимо определить оптимальный период времени, в течение которого клиент будет оставлен «в покое» после отказа. Этот интервал может варьироваться в зависимости от характера бизнеса, типа продукции или услуги, а также от конкретных особенностей отрасли.
- Различение по типам отказов:
- Возможно, что различные причины отказов могут требовать различных временных интервалов. Например, если отказ связан с временными факторами (например, клиент отклонил предложение из-за текущих обстоятельств, но с течением времени ситуация изменилась), то более короткий период ожидания может быть уместен.
- Согласование с циклами продаж:
- Установка временного интервала также должна согласовываться с циклами продаж в конкретной отрасли. Например, в бизнесе с долгими циклами продаж или сезонными колебаниями, периоды ожидания могут быть адаптированы соответственно.
- Автоматизация процесса:
- Одной из ключевых задач на этом этапе является автоматизация установки периодов ожидания. Это позволяет избежать ручной работы и обеспечивает системный и последовательный подход к управлению отказами.
- Избежание «устаревших» отказов:
- Важно предотвратить ситуацию, когда отказы становятся «устаревшими» и теряют актуальность. Длительные периоды ожидания могут привести к потере интереса со стороны клиента, поэтому необходимо балансировать между временем ожидания и актуальностью обращения.
- Учет особенностей продукта или услуги:
- Различные продукты или услуги могут требовать различных подходов к установке периодов ожидания. Например, если предложение имеет краткосрочный характер, период ожидания может быть более коротким.
3. Возвращение в проработку:
Этап «Возвращение в проработку» представляет собой конкретные действия, предпринимаемые по истечении установленного периода ожидания, чтобы повторно включить клиента, который ранее отказался от предложения, в процесс продаж. Этот этап включает в себя следующие ключевые шаги:
- Копирование клиента на первую стадию:
- После завершения периода ожидания, клиент «копируется» (возвращается) на первую стадию воронки продаж. Это означает, что клиент снова становится активным участником процесса продаж, начиная с этапа, на котором он ранее отказался.
- Изменение статуса с установкой начальной стадии:
- Альтернативный способ возвращения клиента в проработку — изменение его статуса с установкой начальной стадии. Это может включать в себя изменение меток, тегов или других параметров в CRM-системе, чтобы отразить, что клиент снова готов к взаимодействию с отделом продаж.
- Обновление данных и информации:
- При возвращении в проработку обновляются все необходимые данные о клиенте. Это включает в себя текущую информацию о предыдущих взаимодействиях, особенностях предыдущего отказа, а также любые изменения в потребностях или интересах клиента, если таковые имеются.
- Повторная оценка потребности и подготовка предложения:
- После возвращения клиента в проработку проводится повторная оценка его потребностей и интересов. Это помогает подготовить более целенаправленное и адаптированное предложение, учитывая опыт предыдущего отказа.
- Связь с клиентом:
- Сразу после возвращения клиента в проработку происходит восстановление активной коммуникации. Может быть отправлено уведомление, электронное письмо, проведен звонок или использован другой канал связи для информирования клиента о возобновлении взаимодействия.
- Запуск автоматизированных процессов:
- В зависимости от настроек системы и процессов, связанных с реактивацией, запускаются автоматизированные процессы, например, рассылка персонализированных предложений или уведомлений.
4. Пометка элемента для анализа:
Этап «Пометка элемента для анализа» предполагает установку специальных меток или пометок для клиента или сделки, который был возвращен в проработку после отказа. Это действие необходимо для последующего анализа и мониторинга эффективности мер по реактивации. Вот более подробное описание этого этапа:
- Установка меток или тегов:
- После успешного возвращения клиента в проработку, система управления клиентами (CRM) или другой инструмент управления продажами предоставляет функционал для установки специальных меток или тегов, которые ассоциируются с данным клиентом или сделкой. Эти метки могут включать в себя информацию о том, что клиент был реактивирован, дату возвращения, причины предыдущего отказа и другие параметры.
- Запись дополнительной информации:
- Вместе с метками может быть добавлена дополнительная информация, которая была получена в ходе процесса реактивации. Например, комментарии сотрудников отдела продаж, замечания о новых потребностях клиента, изменения в ситуации клиента и т.д.
- Интеграция с аналитическими инструментами:
- Метки, устанавливаемые на этом этапе, могут быть легко интегрированы с аналитическими инструментами для последующего анализа. Это может включать в себя формирование отчетов о эффективности реактивации, определение тенденций, выявление успешных стратегий и обнаружение общих факторов успешной повторной проработки.
- Подготовка для мониторинга:
- Элементы, помеченные для анализа, готовы к мониторингу. Они становятся частью системы, в которой можно отслеживать их динамику, реакции клиентов и результаты повторных взаимодействий.
- Организация хронологии:
- Метки также могут помочь в организации хронологии взаимодействия с клиентом. Это полезно для создания полной истории взаимодействия и для лучшего понимания того, какие стратегии работают наилучшим образом в контексте реактивации.
- Обратная связь и корректировка стратегии:
- На основе данных, собранных в результате анализа, можно предпринимать корректирующие действия в стратегии работы с отказами. Это включает в себя внесение изменений в процессы, обучение персонала, а также оптимизацию временных интервалов и методов возвращения клиентов в проработку.
5. Внедрение процесса в отделы продаж:
Этап «Внедрение процесса в отделы продаж» предполагает интеграцию и системное внедрение механизма реактивации отказов в повседневную работу отделов продаж. Это включает в себя несколько ключевых аспектов:
- Обучение персонала:
- Персонал отдела продаж должен быть подготовлен и обучен работе с новым процессом повторной проработки. Это включает в себя обучение сотрудников особенностям реактивации отказов, принципам работы механизма и использованию инструментов, предоставляемых системой управления продажами.
- Разработка инструкций и руководств:
- Создание подробных инструкций и руководств по использованию инструментов реактивации отказов. Эти материалы должны содержать шаг за шагом указания, примеры использования, а также часто задаваемые вопросы для оперативного и эффективного внедрения нового процесса.
- Установка стандартов работы:
- Определение и установка стандартов работы при работе с реактивацией отказов. Это может включать в себя установление минимальных требований к частоте взаимодействия с отклоненными клиентами, обязательные этапы обработки, формат обратной связи и т.д.
- Постоянное обновление и адаптация:
- Внедрение нового процесса — это динамичный процесс. Важно обеспечить постоянное обновление и адаптацию механизма реактивации отказов в соответствии с изменениями в бизнес-окружении, отзывами сотрудников и клиентов, анализом эффективности и т.д.
- Мотивация и поддержка сотрудников:
- Организация системы мотивации и поддержки сотрудников, занятых в процессе реактивации отказов. Это может включать в себя создание бонусных программ, поощрение успешных кейсов, организацию обучающих сессий и обмен опытом.
- Внедрение отчетности и мониторинга:
- Разработка отчетов и систем мониторинга для постоянного контроля эффективности процесса реактивации отказов. Отчеты могут включать в себя данные о возвращенных клиентах, успешно завершенных сделках, причинах новых отказов и т.д.
Внедрение процесса:
Внедряем процесс повторной проработки в отделы продаж, обеспечивая единый и последовательный подход.
Реактивация отказов в Битрикс24 – это не просто инструмент, но и стратегия, позволяющая максимизировать эффективность работы с входящим потоком клиентов и получить максимальную выгоду от каждого лида.
Этап 1: Составление списка отказов и выбор подлежащих повторной проработке.
1. Идентификация отказов:
Этап «Идентификация отказов» включает в себя систематический анализ и определение всех случаев, когда клиент отказался от продукта или услуги на различных этапах воронки продаж. Целью этого этапа является понимание причин отказов и выявление возможностей для повторной проработки. Давайте подробнее рассмотрим этот процесс:
- Сбор данных:
- Сначала необходимо собрать все доступные данные, связанные с отказами. Это могут быть записи в CRM-системе, данные о звонках, электронные письма, обратная связь клиентов и другие источники информации.
- Классификация отказов:
- Полученные данные следует классифицировать в соответствии с причинами отказов. Это может быть высокая цена, неудовлетворительное качество продукта, недостаточная информация, несоответствие ожиданиям, конкурентные предложения и так далее.
2. Корректное описание отказов:
Подчеркивание важности описания причин отказов, а не их последствий.
- Описание причин отказов должно быть максимально точным и информативным, чтобы обеспечить более эффективный анализ и последующую реактивацию.
3. Причина отказа:
Разграничение причины и следствия:
- Определение явной причины отказа от самого факта отказа, чтобы получить более точное представление о том, что именно привело к решению клиента.
4. Примеры причин отказов:
- Дорого.
- Не устроили условия оплаты.
- Не было нужного товара в наличии.
- Нецелевое обращение (запрос на другой товар/услугу, которую мы не продаем).
- Длительный срок ожидания доставки.
- Нет денег и т.д.
Пример стадий:

5. Примеры следствий отказа: (не раскрывает причину следствия)
- Ушел к конкуренту.
- Купил в другом месте.
- Заключил договор с другим поставщиком и т.д.
Цель данного этапа:
Выявление отказов, которые могут быть подвергнуты реактивации, с фокусом на анализе именно причин отказа.
Этап 2: Работа с причинами отказов.
1. Понимание клиентской потребности:
Утверждение, что клиент, обладая реальной потребностью, обратится к вам или конкурентам для её удовлетворения.
- Объяснение:
- В основе этого утверждения лежит предположение, что клиенты принимают решение о покупке, обращая внимание на свои реальные потребности. Если клиент отказывается от предложения, это может свидетельствовать о том, что предложение не соответствует его текущей потребности.
2. Важность работы с причинами:
Подчеркивание, что основной акцент должен быть именно на анализе причин отказов, а не их последствий.
- Объяснение:
- Важность этого этапа заключается в том, чтобы уделить основное внимание не только самим отказам, но и их источникам – причинам. Анализ причин позволяет понять корневые проблемы и эффективно направить усилия на их устранение, что в свою очередь повышает шансы на успешную реактивацию клиента.
Цель данного утверждения:
- Осознание, что эффективная реактивация клиентов начинается с понимания и устранения корневых причин отказов, а не просто с лечения их последствий.
3. Преимущества работы с причинами:
Объяснение:
- Работа с причинами отказов предоставляет более полное понимание того, что мешает клиентам совершить покупку. Это упрощает процесс принятия управленческих решений, так как фокусируется на ключевых областях для улучшения.
4. Понимание клиентского выбора:
Отмечается, что клиент делает выбор в пользу того, кто лучше удовлетворяет его потребность.
Цель данного этапа:
Сосредоточить внимание на причинах отказов для эффективного управления и предоставления наилучших решений.
Если у заказчика действительно возникает потребность в вашем товаре или услуге, он удовлетворит эту потребность с вашей помощью или обратится к конкурентам.
Поэтому крайне важно фокусироваться на причинах, а не на следствиях.
Для чего этот разбор:
Этот разбор необходим для того, чтобы подчеркнуть важность работы с причинами, что является более простым и понятным подходом. Если у клиента не было нужного товара, следует отслеживать тренды и определить, чего не хватает на складах. В случае высокой стоимости продукта стоит проверить, действительно ли он считается дорогим на рынке. Если проблемы связаны с длительными сроками, можно улучшить логистику или пересмотреть регионы присутствия.
Эти действия пригодны при стратегическом и тактическом управлении, предоставляя данные для анализа. Автоматизация важна в том случае, если у клиента когда-то была потребность, но он по каким-то причинам не закрыл ее с нами.
После составления списка отказов необходимо определить сроки повторной проработки каждого случая, когда клиент обращается к нам за товаром или услугой, но не совершает покупку.
Этап 3: Определяем механизм автоматизации и настройки Битрикс24
Для настройки автоматизации в Битрикс24 с использованием описанных вариаций механизма повторной проработки, следует выполнить следующие шаги:
1. Срок возврата:
- Статичный: Установите фиксированный срок, например, 30 дней, для возврата элемента в повторную проработку.
- Исчисляемый: Рассчитывайте срок исходя из определенных критериев, например, отслеживайте длительность отказа в работе с элементом и основывайтесь на трендах.
- Заполняемый: Дайте возможность менеджерам задавать срок возврата вручную, например, через диалог с системой или на основе своего опыта.
2. Поведение элемента:
Для сделок используйте копирование элемента, а для лидов — изменение. Учтите, что это повлияет на отчетность, и элемент будет отображаться с новыми параметрами.
- Копирование элемента для сделок:
- Объяснение:
- Копирование элемента для сделок предполагает создание дубликата существующей сделки с теми же параметрами. Это может быть полезным в контексте реактивации отклоненных сделок, так как предыдущие параметры могут быть пересмотрены и изменены.
- Преимущества:
- Создание копии элемента с сохранением данных позволяет сохранить историю сделки, а также предоставляет возможность внесения коррективов и тестирования различных стратегий.
- Объяснение:
- Изменение элемента для лидов:
- Объяснение:
- Для лидов, представляющих потенциальных клиентов, изменение элемента подразумевает редактирование существующих данных лида. Это может включать в себя обновление информации, изменение этапа воронки продаж и другие параметры, влияющие на дальнейшее взаимодействие с клиентом.
- Преимущества:
- Изменение элемента для лидов позволяет адаптировать информацию к текущему контексту и потребностям клиента, что является важным при стратегии реактивации лидов.
- Объяснение:
- Влияние на отчетность:
- Объяснение:
- Использование разных подходов к сделкам и лидам может повлиять на отчетность, поскольку измененные или скопированные элементы будут отражаться в отчетах с новыми параметрами.
- Преимущества:
- Это обеспечивает более точное отображение текущего состояния и эффективности процесса реактивации, так как новые параметры будут учтены в отчетах.
- Объяснение:
- Сохранение истории:
- Объяснение:
- Копирование элементов для сделок и изменение элементов для лидов позволяют сохранять историю взаимодействия с каждым клиентом. Это может быть полезно для анализа эффективности стратегии реактивации в долгосрочной перспективе.
- Преимущества:
- Сохранение истории позволяет компании выявлять тенденции и анализировать, какие изменения в данных и параметрах приводят к более успешной реактивации.
- Объяснение:
- Предварительное тестирование:
- Объяснение:
- Перед окончательным внесением изменений в данные клиента, возможно проведение предварительного тестирования, чтобы определить, какие изменения наиболее эффективны.
- Преимущества:
- Предварительное тестирование позволяет снизить риски и выбрать оптимальный вариант, который приведет к успешной реактивации.
- Объяснение:
В целом, правильное использование копирования элементов для сделок и изменения элементов для лидов может значительно улучшить эффективность стратегии реактивации и упростить процессы управления данными и отчетностью.
3. Количество реактиваций:
Определение, будет ли количество реактиваций ограничено или нет. Например, решите, можно ли повторно реактивировать элемент после нескольких неудачных попыток.
- Определение лимитов:
- Объяснение:
- Этот аспект связан с решением, сколько раз можно пытаться реактивировать клиента после отказа. Разработка стратегии по количеству реактиваций важна для эффективного использования ресурсов компании и предотвращения возможных негативных последствий.
- Преимущества:
- Определение лимитов помогает избежать чрезмерного давления на клиента и сбалансировать усилия по реактивации с общей стратегией продаж.
- Объяснение:
- Решение о лимитах:
- Объяснение:
- Руководство компании должно принять решение о том, будет ли установлено ограничение по количеству попыток реактивации. Это может зависеть от характера бизнеса, индивидуальных особенностей клиентов и степени успешности предыдущих попыток.
- Преимущества:
- Ясное понимание того, сколько раз можно предпринять попытку реактивации, помогает избежать излишней настойчивости, которая может негативно сказаться на репутации компании.
- Объяснение:
- Повторная оценка после неудач:
- Объяснение:
- После каждой неудачной попытки реактивации может потребоваться повторная оценка ситуации. Это позволяет анализировать причины неудачи и корректировать стратегию перед следующей попыткой.
- Преимущества:
- Постоянная оценка эффективности позволяет компании быстро реагировать на изменения в поведении клиентов и адаптировать подход.
- Объяснение:
- Учет индивидуальных особенностей:
- Объяснение:
- Решение о количестве реактиваций может зависеть от индивидуальных особенностей клиента. Например, для некоторых клиентов может быть оправданным провести больше попыток, учитывая их потенциальную ценность для компании.
- Преимущества:
- Учет индивидуальных особенностей помогает персонализировать стратегию реактивации и максимизировать вероятность успешного завершения сделки.
- Объяснение:
- Мониторинг и анализ результатов:
- Объяснение:
- После проведения реактивации важно тщательно мониторить и анализировать результаты. Это позволяет корректировать стратегию в реальном времени и определять, следует ли предпринять дополнительные попытки.
- Преимущества:
- Регулярный мониторинг помогает компании быстро реагировать на изменения в поведении клиентов и адаптировать свою стратегию в соответствии с текущей ситуацией.
- Объяснение:
Принятие решения относительно количества реактиваций является важным элементом стратегии работы с отказами, который должен быть адаптирован к особенностям конкретного бизнеса и целевой аудитории.
4. Кому возвращаем реактивацию:
Укажите, кому будет направлен элемент для повторной проработки: менеджеру, руководителю, специальному ответственному, в общую базу или рандомно в отдел продаж.
- Менеджеру:
- Объяснение:
- Если элемент возвращается менеджеру, это означает, что конкретный ответственный менеджер будет ответственен за повторную проработку данного элемента. Это обеспечивает персонализированный подход к реактивации и возможность менеджеру лучше разбираться с особенностями клиента.
- Преимущества:
- Менеджер, уже знакомый с историей клиента, может эффективнее обрабатывать отказы и предпринимать индивидуализированные шаги для убеждения клиента вернуться.
- Объяснение:
- Руководителю:
- Объяснение:
- Возвращение элемента руководителю подразумевает, что высший уровень управления будет ответственен за повторную проработку. Это может быть полезно в случаях, когда необходимо принять стратегические решения по отношению к клиенту или сделке.
- Преимущества:
- Руководитель может предоставить дополнительные ресурсы или решить сложные вопросы, связанные с отказом клиента.
- Объяснение:
- Специальному ответственному:
- Объяснение:
- Назначение специального ответственного означает, что существует конкретный человек или отдел, ответственный за реактивацию отказов. Это может быть специалист по реактивации, имеющий опыт в этой области.
- Преимущества:
- Специализированный подход к реактивации отказов может повысить эффективность, так как ответственный за это лицо обладает определенными навыками и знаниями.
- Объяснение:
- В общую базу:
- Объяснение:
- Возвращение элемента в общую базу означает, что информация о реактивации будет доступна всем сотрудникам компании. Кто-либо из отдела продаж может взять на себя ответственность за дальнейшие действия.
- Преимущества:
- Общий доступ к данным о реактивации может стимулировать сотрудников к совместному участию в процессе, обмену идеями и опытом.
- Объяснение:
- Рандомно в отдел продаж:
- Объяснение:
- Рандомное направление элемента в отдел продаж предполагает случайный выбор сотрудника из отдела продаж для проведения реактивации. Это может быть полезным для равномерного распределения ответственности.
- Преимущества:
- Рандомный подход может подстегнуть сотрудников к более активному участию в реактивации, так как каждый может быть выбран в качестве ответственного.
- Объяснение:
Выбор целевого получателя реактивации зависит от внутренних процессов и структуры компании, а также от уровня персонализации и специализации, которые компания предпочитает внедрять в своей стратегии реактивации отказов.
5. Куда возвращаем реактивацию:
Решите, возвращать ли элемент в ту же воронку или в другую. Возможно, создание отдельной воронки для работы с реактивацией клиентов может быть эффективным решением.
- Возвращение в ту же воронку:
- Объяснение:
- Вернуть элемент в ту же воронку означает, что процесс реактивации будет проводиться в рамках тех же этапов, что и изначально. Это может быть логичным, если причина отказа требует коррекции на том же этапе воронки.
- Преимущества:
- Сохранение структуры воронки обеспечивает последовательность и стабильность процесса, что упрощает управление.
- Объяснение:
- Возвращение в другую воронку:
- Объяснение:
- Вернуть элемент в другую воронку означает создание специальной воронки, предназначенной для реактивации клиентов. Это может быть полезным, если требуется уникальный и адаптированный процесс для работы с отказами.
- Преимущества:
- Создание отдельной воронки для реактивации позволяет более гибко настраивать этапы и шаги процесса, что может быть эффективным при работе с разнообразными причинами отказов.
- Объяснение:
- Создание специальной воронки:
- Объяснение:
- Вместо того чтобы возвращать элемент в существующую воронку, можно создать специальную воронку, посвященную исключительно реактивации клиентов. Это предоставляет изолированный и оптимизированный процесс.
- Преимущества:
- Специализированная воронка позволяет более эффективно управлять процессом реактивации, а также обеспечивает ясную фокусировку на целях и задачах данной воронки.
- Объяснение:
- Интеграция с основной воронкой:
- Объяснение:
- В случае создания отдельной воронки для реактивации, важно решить, как эта воронка будет интегрирована с основной. Это может быть интеграция данных, обмен информацией между воронками и согласование целей.
- Преимущества:
- Интеграция с основной воронкой обеспечивает согласованность и единое видение взаимодействия с клиентом, даже если процессы реактивации более специализированы.
- Объяснение:
- Анализ результатов:
- Объяснение:
- После определения места возврата элемента, важно установить механизмы анализа результатов. Это может включать в себя отслеживание производительности каждой воронки, выявление успешных стратегий и коррекцию непродуктивных.
- Преимущества:
- Анализ результатов позволяет компании оптимизировать свои стратегии реактивации, делая их более адаптивными и успешными.
- Объяснение:
Решение о том, возвращать элемент в ту же воронку или в другую, зависит от конкретных потребностей и характера бизнеса. Создание специальной воронки для реактивации может быть особенно полезным, если процессы реактивации существенно отличаются от общих стратегий воронки продаж.
6. Уведомления:
Настройте уведомления для РОПа и менеджеров. Решите, когда и какие уведомления будут отправляться (например, сразу после отказа или ближе к сроку возврата).
- Уведомления для РОПа (Руководителя отдела продаж):
- Объяснение:
- Настройка уведомлений для РОПа важна, чтобы обеспечить высокий уровень видимости и контроля со стороны руководства. Уведомления могут включать в себя краткий обзор отказов, ключевые метрики процесса реактивации и другую важную информацию.
- Преимущества:
- Руководитель отдела продаж может оперативно реагировать на ситуацию, корректировать стратегии реактивации и предоставлять необходимые ресурсы для успешного завершения процесса.
- Объяснение:
- Уведомления для менеджеров:
- Объяснение:
- Менеджеры, ответственные за конкретные клиентские отказы, также должны получать уведомления о возможности повторной проработки. Это может включать в себя информацию о сроках, стратегиях и действиях, необходимых для успешного завершения реактивации.
- Преимущества:
- Менеджеры могут эффективно организовать свою работу, имея оперативную информацию о тех клиентах, которые могут быть реактивированы, и принимать необходимые шаги.
- Объяснение:
- Типы уведомлений:
- Объяснение:
- Решите, какие типы уведомлений будут отправляться. Это могут быть уведомления о новых отказах, напоминания о предстоящих сроках реактивации, аналитические отчеты о эффективности процесса и другие.
- Преимущества:
- Разнообразие типов уведомлений позволяет держать под контролем различные аспекты процесса реактивации и предоставляет разностороннюю информацию для принятия решений.
- Объяснение:
- Тайминг уведомлений:
- Объяснение:
- Решите, когда уведомления будут отправляться. Например, они могут быть направлены сразу после отказа, за некоторое время до предполагаемой даты реактивации или в критических точках процесса.
- Преимущества:
- Правильное определение времени уведомлений может повысить эффективность реактивации, предостерегая сотрудников от просроченных действий и обеспечивая своевременное реагирование.
- Объяснение:
- Каналы уведомлений:
- Объяснение:
- Определите, через какие каналы будут поступать уведомления: по электронной почте, внутренней системе сообщений, мобильных приложениях и т.д.
- Преимущества:
- Выбор подходящих каналов обеспечивает быструю и удобную доставку уведомлений, учитывая предпочтения и доступность сотрудников.
- Объяснение:
Настройка эффективных уведомлений является важным шагом для обеспечения информированности и координации всех участников процесса реактивации отказов в Битрикс24.
7. Когда создавать элемент:
Определите время создания элемента для повторной проработки. Решите, будет ли это в то же время, когда был поставлен отказ, или в другое удобное для вас время.
После выбора вариаций переходим к настройке с использованием роботов:
1. Изменение элемента:
Настройте робота для изменения элемента. Это может включать в себя обновление статусов, полей или других параметров элемента в соответствии с выбранными условиями.
2. Копирование элемента:
Создайте робота для копирования элемента. Это может включать в себя создание дубликата элемента с текущими параметрами или с возможностью внесения изменений в новую копию.
3. Создание лид/сделки:
Настройте робота для автоматического создания нового лида или сделки после возврата элемента в повторную проработку. Убедитесь, что все необходимые данные корректно передаются в новый элемент.
4. Условия:
Если есть специфические условия, создайте роботов для каждого условия. Например, если требуется особый подход к отказам с определенной причиной, настройте робота для этого конкретного условия.

Помните, что каждый робот будет выполнять определенные задачи в соответствии с вашими указаниями. Важно также убедиться, что условия и действия каждого робота точно соответствуют вашим бизнес-процессам и стратегии работы с реактивацией клиентов.
Пример из живого проекта:

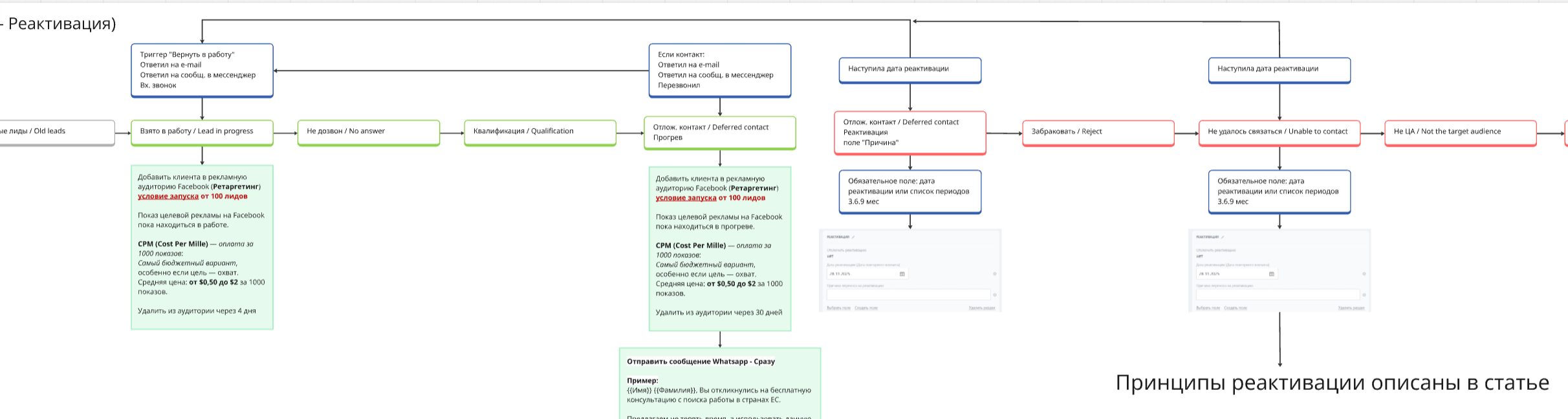
Здесь при отказе у менеджера запрашивается период реактивации (список) и по условию система возвращает клиента в проработку.
Могут быть и более сложные схемы, с прогревом.

Взаимодействие с отделом продаж и менеджерами:
1. Объяснение механизма автоматизации:
Четко передать менеджерам принципы работы автоматизированной системы.
Передать ключевые аспекты взаимодействия с этим инструментом.
2. Контроль над элементами (лидами/сделками):
Подчеркнуть важность контроля за каждым элементом в системе.
Разработать алгоритм взаимодействия с лидами/сделками.
3. Базовый порядок работы с реактивацией:
Например, в проектах мы всегда устанавливаем минимальный регламент работы с реактивацией:
- Совершить звонок клиенту.
- Определить его потребности.
- При выявлении потребности – провести работу в рамках воронки, указав актуальные стадии.
- В случае отсутствия потребности – предложить альтернативные продукты/услуги.
- При отказе – установить соответствующий статус.
4. Контроль со стороны руководства:
Внести важность контроля со стороны руководства новым инструментом.
Установить периодичность проверок новых реактиваций и оценить эффективность работы с ними.
Аналитика по реактивации за месяц в рамках одного проекта:

Тип деятельности: Оптовые продажи.
Конверсия составила: 13.89%
Анализ результатов: Изучение количественных показателей эффективности процесса реактивации за месяц.
В заключении статьи «Повышение эффективности воронки продаж: Автоматизация и Реактивация Продаж в Битрикс24» можно сделать следующие выводы:
- Реактивация отказов является одним из ключевых инструментов, способных существенно улучшить результативность продаж в Битрикс24. Этот инструмент позволяет повторно проработать отклоненные сделки и увеличить вероятность их успешного завершения.
- Реактивация отказов имеет целью максимизировать результативность бизнеса, позволяя повторно проработать отклоненные сделки и увеличить вероятность их успешного завершения.
- Внедрение процесса реактивации отказов требует внимательного подхода и адаптации под уникальные потребности каждой компании. Важно составить список отказов, определить причины отказов, установить периоды реактивации и настроить механизм автоматизации в Битрикс24.
- Реактивация отказов в Битрикс24 не только инструмент, но и стратегия, позволяющая максимизировать эффективность работы с входящим потоком клиентов и получить максимальную выгоду от каждого лида.
- Внедрение процесса реактивации отказов требует взаимодействия с отделом продаж и менеджерами. Важно объяснить им принципы работы автоматизированной системы, установить контроль над элементами (лидами/сделками) и разработать базовый порядок работы с реактивацией.
- Анализ результатов реактивации отказов позволяет изучить количественные показатели эффективности процесса и определить его успешность.
В целом, реактивация отказов является мощным инструментом, который может значительно повысить эффективность воронки продаж в Битрикс24. Правильная настройка и адаптация этого инструмента под уникальные потребности компании позволит максимизировать результативность работы с клиентами и увеличить конверсию сделок.